Skip to main content
İnteraktif Menü
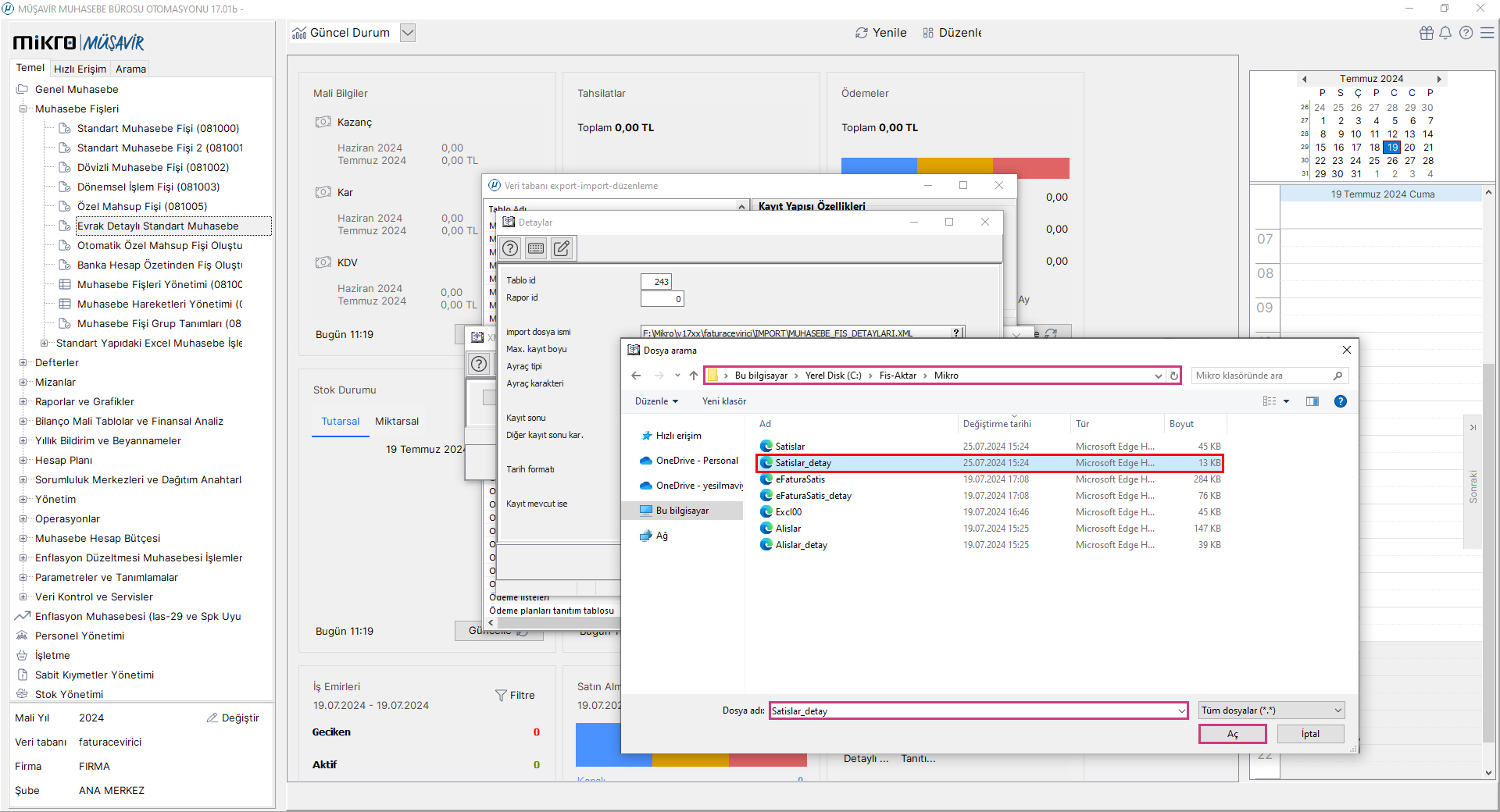
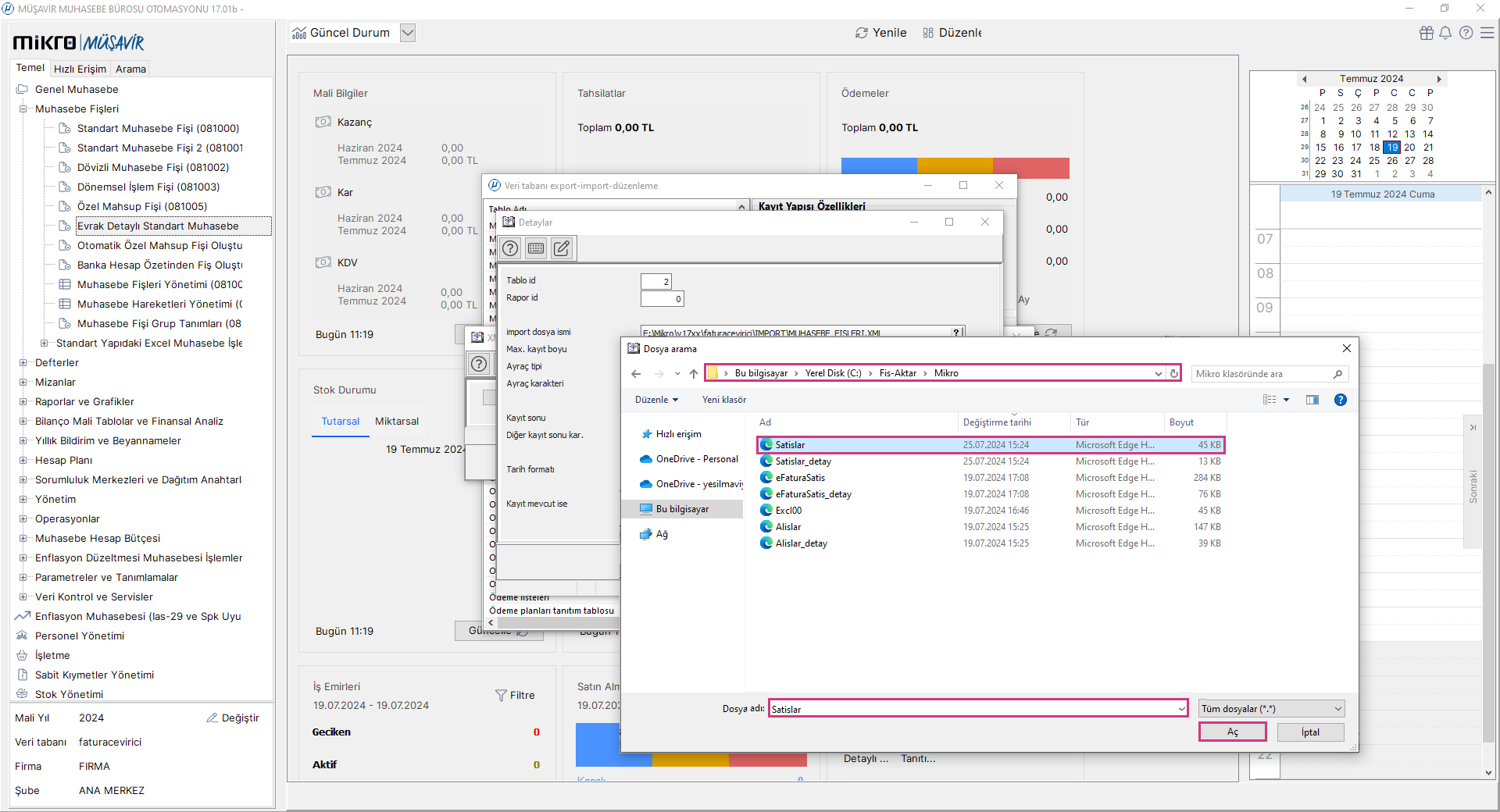
Fiş Aktarma Aşamaları Mikro V17
Fiş Aktarma Aşamaları Mikro V16
Mikro
>
Farura Çevirici
>
Fiş Aktarma İşlemleri
Geri Dön
Fiş Aktarma Aşamaları Mikro V17
Geri Dön