Skip to main content
İnteraktif Menü
Fiş Aktarma Aşamaları Mikro V17
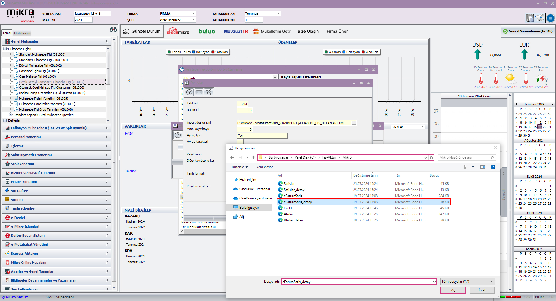
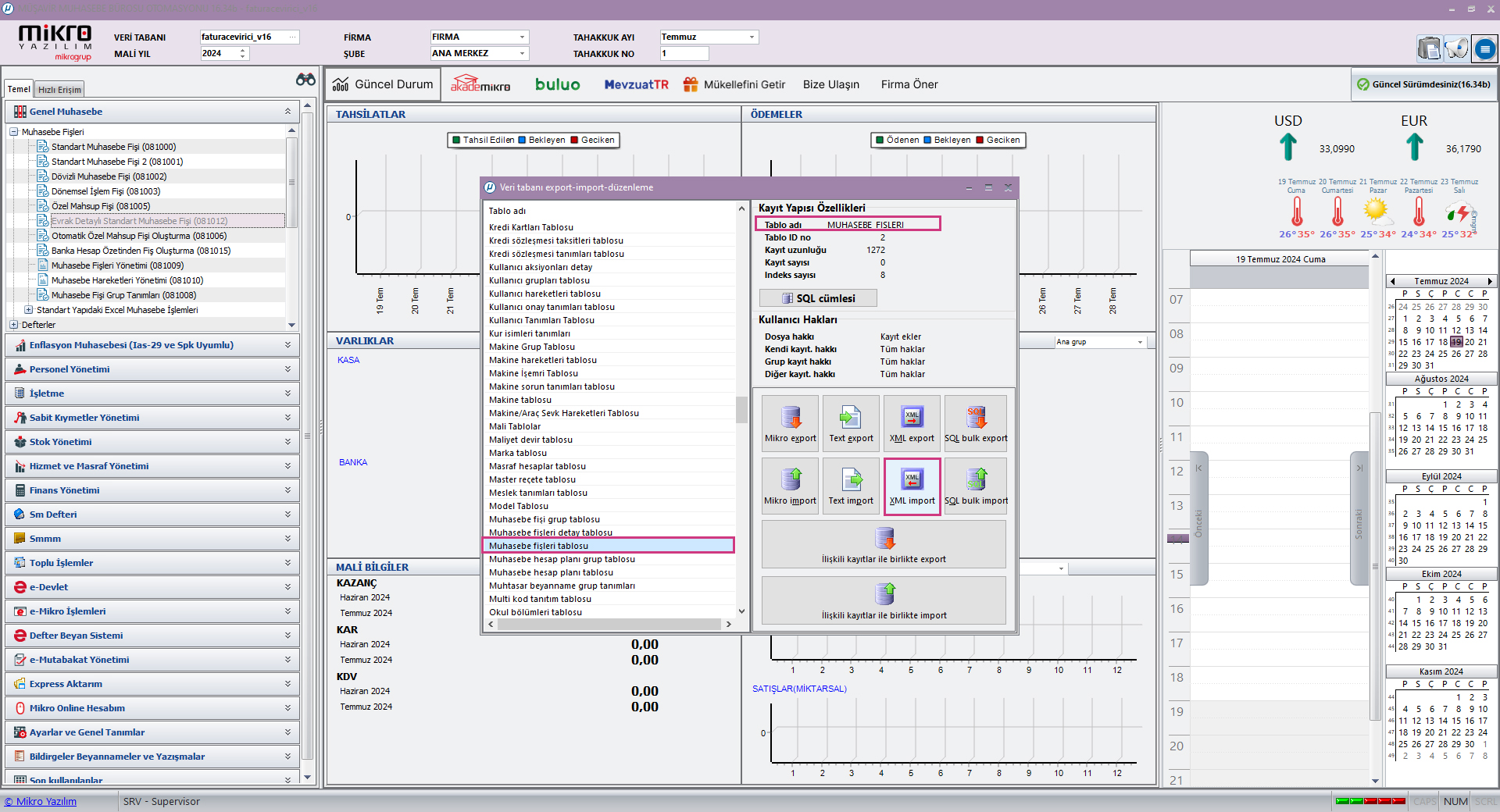
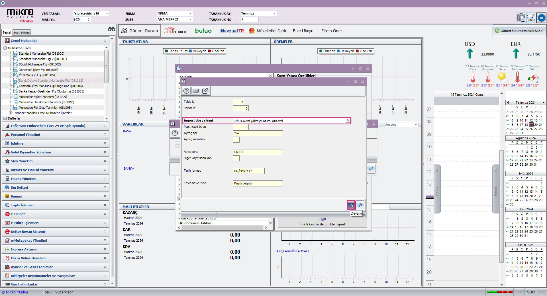
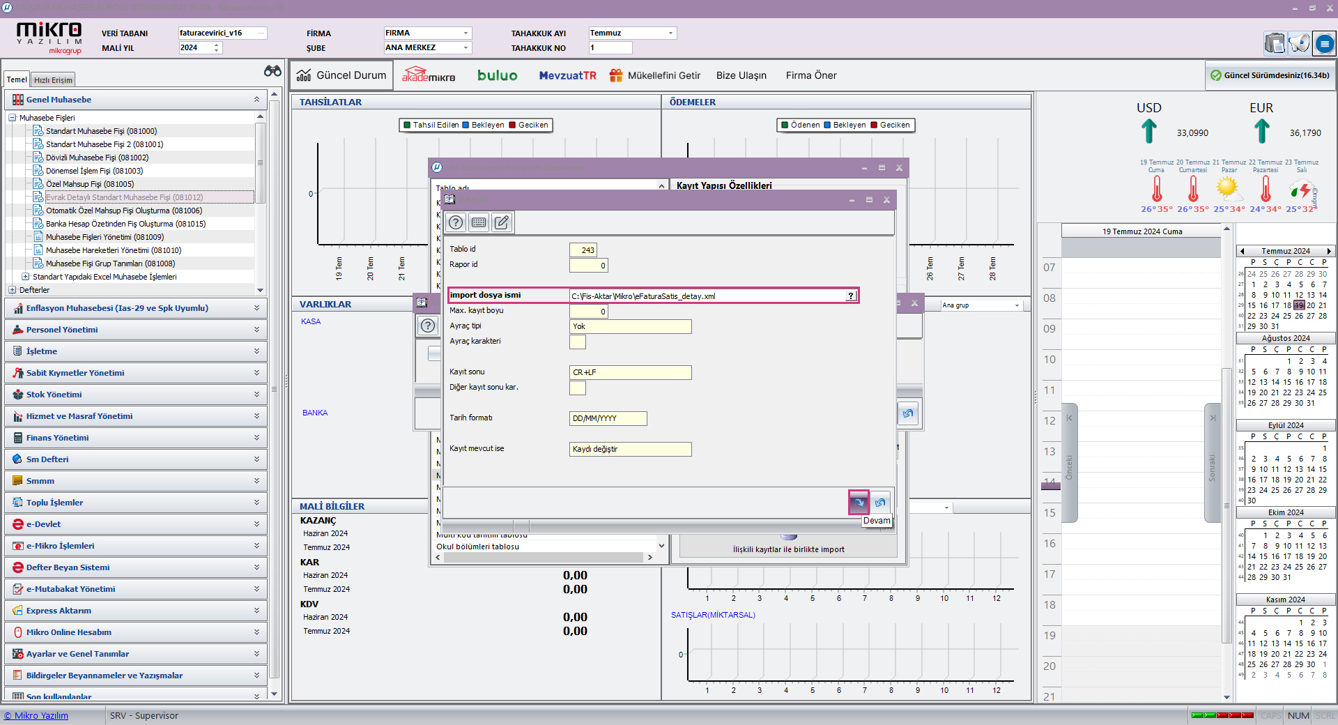
Fiş Aktarma Aşamaları Mikro V16
Mikro
>
e-Fatura Çevirici
>
Fiş Aktarma İşlemleri
Geri Dön
Fiş Aktarma Aşamaları Mikro V16
Geri Dön